中科时代HyperCare(曾用名:SF8010 Device Manager )V2.1.3.0是⼀款设备管理⼯具软件产品,用于管理整个工智机系统,包括系统信息、硬件信息读取以及二次分配功能。本手册主要介绍HyperCare中各个模块的功能及其基本使用方法。
操作演示视频
下表概述了各个产品组件
| 产品组件 | 描述说明 |
|---|---|
sf8010本模块(核心模块) |
sf8010 是 SF8010 设备管理工具的核心组件,负责工智机系统的全面管理。它可以监控设备的运行状态、管理硬件资源。该组件提供了丰富的系统和硬件信息读取功能,支持用户通过图形界面或命令行进行二次配置,确保设备始终处于最佳运行状态。 |
libacp依赖模块 |
libacp 是一个提供访问控制协议(ACP)功能的库文件。它支持数据加密、安全认证以及访问控制。该组件通常用于确保设备和系统之间的数据交换是安全的,防止未经授权的访问。 |
adi-service依赖模块 |
adi-service 是设备接口的服务组件,主要用于驱动和管理硬件设备。它负责设备的初始化、配置和数据传输,同时提供与其他系统组件的连接和通信服务。该组件在系统启动时自动加载并运行,以确保硬件设备与操作系统的正确协同工作。 |
aoiservice依赖模块 |
aoiservice 是一个自动化操作接口服务,提供对设备进行自动配置、监控和管理的功能。它可以根据预设条件自动执行操作、诊断设备问题,或者在故障发生时提供相关日志。该组件对于大规模设备管理尤为重要,能够提高工作效率并减少人工干预。 |
请在中科时代资源下载中心,下载最新版的文件(以网站提供的实际版本为准),包含的文件列表如下: HyperCare V2.1.3下载地址:
libacp_0.2.3_amd64.deb
aoiservice_1.0.5_amd64.deb
adi-service_1.4.1_amd64.deb
sf8010_2.1.3.0_amd64.deb
ivshmem_0.3.1_amd64.deb
sjournal_1.4.0_amd64.deb
sosreport_0.0.8_amd64.deb
# 将下载的deb包,上传到⼯智机后,执⾏如下命令
cd ~/downloads # 进入安装包所在的目录
sudo dpkg -i ./{package_name}.deb
# 操作皆为 sudo dpkg -i 文件路径(以deb包实际路径和名称为准)
#重复操作将这些deb包安装后重启设备
# 也可以按照如下操作:
sudo dpkg -l ./libacp_0.2.3_amd64.deb ./ivshmem_0.3.1_amd64.deb ./sosreport_0.0.8_amd64.deb ./sjournal_1.4.0_amd64.deb ./adi-service_1.4.1_amd64.deb ./aoiservice_1.0.5_amd64.deb ./sf8010_2.1.3.0_amd64.deb
sudo reboot#重启代码
安装顺序:最后安装8010即可
更新和安装操作相同,新版将自动覆盖
1.1 打开浏览器,输入工智机的 IP 地址+【:8010】,并按【回车键】。页面将自动跳转至登录界面。

1.2 在登录页面,输入您的【用户名】和【密码】,然后点击【登录】按钮即可。

提示: 请妥善保管用户名和密码等敏感信息。如需获取相关支持,详情请见文末“中科时代产品的本地支持与服务”部分。
适用于所有已适配的机型。
该页面用于展示设备的实时域和非实时域信息,包括主机名称、机器型号、IP 地址等基本信息,以及系统运行状态下的 CPU、内存和存储的温度和占用情况。

a. 基本信息:显示主机的机器型号、存储大小、序列号、CPU 核数、内存大小、主机名称、IP 地址、Cmos 电池电压。鼠标放置在【i】图标上可查看详细信息。

Cmos 电池电压只有 SX5820-0001 和 SX5820-0002 显示
b. 工智机资源监控:图表展示实时域的 CPU 使用率、温度及内存使用率和存储占用。

c. 虚拟机资源监控:图表展示非实时域的 CPU 使用率、内存使用率和存储占用。

只有 SP7010-1211、SP7020-2231、SP7022-2231、SP5040-4331、SP5040-3331、SX2133 二型有虚拟机资源监控模块
适用于所有已适配的机型。
该页面用于查看实时域中的网卡信息,并支持对网卡进行 EtherCAT、IP、DNS、路由等自定义配置。

通过点击左边列表的【硬件配置】→【网口配置】,打开网口信息列表,查看 LAN 名称、网卡名称、MAC 地址、IP 地址、网口类型等详细信息。点击【设置】按钮可对相应网卡进行配置修改。

部分机型可以查看扩展网卡信息

请确保网线已正确连接:工智机、伺服设备和局域网应按照实际需求正确连接。
a. 点击需要修改配置的网卡对应的【设置】按钮。

b. 点击【配置模式和参数】按钮

c. 选择工作模式为【EtherCAT(工业以太网)】

d. 选择【EtherCAT 内核】的核数。

e. 完成配置后,点击【确定】按钮以使修改生效。

LAN1 网卡为管理口,不能进行 EtherCAT 配置。
a. 点击已设置【EtherCAT 网卡】的【设置】按钮。

b. 点击【配置模式和参数】按钮

c. 选择工作模式为【Ethernet(以太网)】,IP 默认设置为自动,也可手动配置 IP。

d. 完成配置后,点击【确定】按钮以使修改生效。

a. 点击需要修改配置的网卡对应的【设置】按钮。

b. 点击【配置模式和参数】按钮

c. 修改【IPv4 方式】为【自动】(默认设置)。

d. 完成配置后,点击【确定】按钮以使修改生效。

a. 点击需要修改配置的网卡对应的【设置】按钮。

b. 点击【配置模式和参数】按钮

c. 修改【IPv4 方式】为【手动】,系统会显示网关、IP 地址、子网掩码配置项。

d. 根据现场需求,设置网关、IP 地址和子网掩码。

e. 点击下方的【⊕添加】按钮,创建新的路由条目。

f. 完成配置后,点击【确定】按钮以使修改生效。

注意 IP 地址格式和配置的准确性。
a. 点击需要修改配置的网卡对应的【开关】按钮。

a. 点击需要修改配置的网卡对应的【设置】按钮。

b. 点击【配置模式和参数】按钮

c. 点击【DNS】

d. 在文本框中根据现场需求填写相应配置。

e. 完成配置后,点击【确定】按钮以使修改生效。

注意 DNS 格式和配置的准确性。
a. 点击需要修改配置的网卡对应的【设置】按钮。

b. 点击【配置模式和参数】按钮

c. 点击【路由设置】按钮

d. 点击【⊕添加】按钮,创建新的路由条目。

e. 在文本框中根据现场需求填写【地址】、【子网掩码】、【网关】、【跃点】配置项。

f. 完成配置后,点击【确定】按钮以使修改生效。

注意 IP 地址格式和配置的准确性。
a. 点击需要修改配置的网卡对应的【设置】按钮。

b. 点击已配置的IP或路由项旁的【🗑】图标。

c. 完成配置后,点击【确定】按钮以使修改生效。

| SX58 系列 | SX51XX-10XX 系列 | SX51XX-11XX 系列 | SX51XX-20XX 系列 | SX2 系列 |
|---|---|---|---|---|
| SX5820-0001 | SX5132-10XX | SX5132-11XX | SX5132-20XX | SX2133 一型 |
| SX5820-0002 | SX5164-10XX | SX5164-11XX | SX5164-20XX | SX2133 二型 |
| SX5100-10XX | SX5100-11XX | SX5100-20XX |
该功能用于查看和修改实时域的串口模式。

点击左侧列表的【硬件配置】→ 【串口配置】,根据现场实际需求选择对应的串口类型【485/422/232】。配置修改完成后,一定要点击【修改】按钮才能生效。

| SP 系列 | SX2 系列 |
|---|---|
| SP7010-1211 | SX2133 二型 |
| SP7020-2231 | |
| SP7022-2231 | |
| SP5040-4331 | |
| SP5040-3331 |
该功能用于配置内置或扩展的 PCIE 设备域的设置。
点击左侧列表的【硬件配置】 → 【PCIE 配置】,进入 PCIE 配置页面。

SP7010-1211 和 SP7020-2231 仅支持内置 PCIE 配置;SP5040-3331仅支持扩展 PCIE 配置;SX2133 二型、SP7022-2231 和 SP5040-4331 同时支持内置 PCIE 和扩展 PCIE 配置。
a. 内置 PCIE 列表展示工智机已集成的内置网卡。用户可以通过修改域配置,选择对应网卡在非实时域(Windows)或实时域(Linux)下使用。

b. 内置 PCIE 列表中的设备与物理网口的对应关系可以通过以下方式查看:
点击设备序号前的【+】按钮,展开详情,查看该设备对应的 LANx
根据 LANx,返回【⽹⼝配置】⻚⾯,查看⽹⼝信息中的对应关系(也可以与物理设备上印刷的 LANx 直接对应)。

c. 选择要配置的网卡,点击下拉框,修改域配置为【实时域】或【非实时域】。

d. 完成配置修改后,点击【设置】按钮,弹出提示窗口。点击【取消】将取消 PCIE 修改,点击【确认】后,需要手动将设备重启,此时 PCIE 状态变为【等待断电重启】。


建议立即重启,若不立即重启,可能会出现潜在问题。
e. 重启工智机后,状态将显示为【正常】。

f. 当域配置为【非实时域】时,对应网口信息中类型显示为【虚拟网卡】,该网卡应用于非实时域(Windows),若要进行配置,需要到 Windows 下执行相关操作,SF8010 网页不再支持配置。
设置 EtherCAT 的网卡域配置时,修改到非实时域后,再次修改为实时域时,该网卡将变为【禁用】状态。如需使用该网卡,需要在网口配置中重新设置。
SX2133 二型已验证可扩展模块:四网口模块、串口/CAN 模块、解码模块(多个拓展连接,解码模块需放到最后)。 SP7022-2231 已验证可扩展模块:P1000 显卡、RTX 3060 显卡、2 口 422/485 串口卡、4 网口网卡、6 网口网卡、GT 730 显卡、PCIe-9110I CAN 卡。
SP5040-3331 已验证可扩展模块:P1000 显卡、RTX 3060 显卡、RTX 3080 显卡、RTX 4060 显卡、4 网口网卡、6 网口网卡、GT 730 显卡、PCI 网口卡、PCI 串口卡。
SP5040-4331 已验证可扩展模块:P1000 显卡、RTX 3060 显卡、RTX 3080 显卡、RTX 4060 显卡、2 口 422/485 串口卡、4 网口网卡、6 网口网卡、GT 730 显卡、PCIe-9110I CAN 卡、PCI CAN卡、PCI 网口卡、PCI 串口卡。
a. 扩展 PCIE 列表展示工智机外接的设备(未接入设备时,该列表默认为空)。扩展 PCIE 模块的插拔需在设备断电下操作。接入设备后,设备将出现在扩展 PCIE 列表中,首次接入的设备默认域配置为【非实时域】。

b. 用户可以通过修改域配置,选择对应网卡在非实时域(Windows)或实时域(Linux)下使用。
c. 选择已接入的扩展设备,点击下拉框,修改域配置。

d. 完成配置修改后,点击【设置】按钮,弹出确认提示窗口。点击【取消】将取消 PCIE 修改,点击【确认】后,设备需手动重启(重启具体操作方式:8.3.7 实时域重启,PCIE 状态变为【等待断电重启】。

建议立即重启,若不立即重启,可能会出现潜在问题。
e. 重启工智机后,状态将显示为【正常】。

f. 若接入已适配的显卡,工智机启动后默认从外接显卡输出显示桌面,内置集成显卡不再输出桌面(进入桌面前,集成显卡仍有输出)。
g. 若已应用在非实时域的扩展设备被从工智机拔下,再次开机后,扩展 PCIE 列表将显示该设备为【丢失设备】。

存在【丢失设备】时,需要先【清理无效设备】,然后才能进行其他设备的 PCIE 域配置。
首次接入的扩展 PCIE 模块,默认域配置为【非实时域】。
若接入已适配的显卡,工智机启动后默认从外接显卡输出显示桌面,内置集成显卡不再输出桌面(进入桌面前,集成显卡仍有输出)。
存在【丢失设备】时,需要先清理无效设备后,再进行其他设备的 PCIE 域配置。
设置 EtherCAT 的网卡域配置时,修改到非实时域后,再次修改为实时域时,该网卡为【禁用】状态,若需使用该网卡,需要重新设置。
进行域配置修改后,建议立即重启。如果不立即重启,可能会出现潜在问题。
请在非生产环境下进行配置修改。
适用于所有已适配的机型。
该功能用于 CPU 分核操作。
点击左侧列表的【硬件配置】→【CPU 配置】,可以查看当前 CPU 分核情况,【RT】为实时域分核,【NRT】为非实时域分核

a. 勾选 CPU 使其用于实时域,取消勾选则使用在非实时域

最大可勾选 2 个核,最小可勾选 1 个——即0核必须是实时核,默认勾选
b. 完成分核后,点击【确定】按钮,系统将弹出确认提示,点击【确认】后,进入等待页面。

d. 完成配置修改后,需要手动将设备重启,此时 CPU 状态变为【等待重启】。

建议在修改 CPU 配置后立即重启,否则可能会出现潜在问题。
修改 CPU 配置后,建议立即重启系统。如果不立即重启,可能会出现潜在问题。
请在非生产环境下进行 CPU 配置修改时谨慎操作,避免对系统稳定性产生影响。
| SP 系列 | SX2 系列 |
|---|---|
| SP7010-1211 | SX2133 二型 |
| SP7020-2231 | |
| SP7022-2231 | |
| SP5040-3331 | |
| SP5040-4331 |
该功能用于实时域和非实时域的内存使用分配管理。
点击左侧列表的【硬件配置】→【内存配置】,可以查看当前内存分配情况,默认为实时域 6GB,非实时域 10GB。

a. 支持以下三种内存修改方式:
拖动蓝⾊滑块,修改内存分配。
选中【⾃定义设置】后,通过输⼊数字来修改内存
选中【⾃定义设置】后,通过点击箭头来调整内存

注意【实时域最小使用内存】和 【非实时域最小使用内存】 的阈值,小于该值将无法修改内存。
b. 完成内存修改后,点击【确定】按钮,系统将弹出确认提示,点击【确认】后,进入等待页面。

c. 等待页面加载完成后,将弹出重启提示窗口。可以选择直接点击【确认】按钮进行立即重启,或者点击【取消】按钮稍后重启。

建议在修改内存配置后立即重启,否则可能会出现潜在问题。
a. 点击【出厂设置】按钮后,再点击【确定】按钮,可以一键恢复到出厂配置。

b. 完成修改后,点击【确定】按钮,系统将弹出确认提示,点击【确认】后,进入等待页面。

c. 等待页面加载完成后,将弹出重启提示窗口。可以选择点击【确认】按钮立即重启,也可以选择点击【取消】按钮稍后重启。

修改内存时,请确保【实时域最小使用内存】和 【非实时域最小使用内存】 的阈值,小于该值将无法修改内存。
修改内存配置后,建议立即重启系统。如果不立即重启,可能会出现潜在问题。
请在非生产环境下进行内存配置修改时谨慎操作,避免对系统稳定性产生影响。
| SX58 系列 | SX51XX-10XX 系列 | SX51XX-11XX 系列 | SX51XX-20XX 系列 | SX2 系列 |
|---|---|---|---|---|
| SX5820-0001 | SX5132-10XX | SX5132-11XX | SX5132-20XX | SX2133 一型 |
| SX5820-0002 | SX5164-10XX | SX5164-11XX | SX5164-20XX | SX2133 二型 |
| SX5100-10XX | SX5100-11XX | SX5100-20XX |
启用此功能,本地 IO 将切换至高速模式。

点击【本地 IO 管理】→【本地 IO 模式选择】,可以查看本地 IO 状态

a. 点击【本地 IO 高速模式】开关后,会弹出确认提示。点击【取消】按钮则不执行操作;点击【确认】将开启本地 IO 模式。

a. 点击【本地 IO 高速模式】开关后,会弹出确认提示。点击【取消】按钮则不执行操作;点击【确认】将关闭本地 IO 模式。

适用于所有已适配的机型。
该功能用于分类筛选、复合条件查询及顺序展示报警消息,帮助用户快速定位设备隐患,实现报警全生命周期的高效监控与处理。

点击【报警管理】→【消息中心】,可以查看消息的标题、详情、类型和时间等相关信息。

在左侧主体区域顶部选择消息分类:
【全部消息】显⽰所有消息条⽬
【未读消息】仅显⽰未读消息(带未读标识●)
【已读消息】仅显⽰已处理消息
标题内容模糊搜索
在"标题内容"输入框键入关键词(如"电压报警")
支持模糊匹配,输入后自动筛选相关消息

消息类型筛选
点击"消息类型"下拉框,选择:
时间范围筛选
日期选择器默认显示【近一周】时间段
可手动选择开始时间和结束时间
支持精确到秒的区间设定

执行操作
点击蓝色【查询】按钮应用筛选条件
点击白色【重置】清空所有筛选条件

单条消息操作
未读消息前显示●标识

点击任意消息标题后:
自动标记为已读
该消息从"未读消息"页签转移至"已读消息"页签

批量操作
勾选消息左侧复选框

点击左下角:
【全选】选中当前页所有消息
【取消全选】取消当前选择

选中消息后根据页签显示操作按钮:
全部消息/未读消息页签:
🗑️【删除】+ ✔️【标记已读】(均需二次确认)

已读消息页签:
🗑️【删除】(需二次确认)

列表底部显示分页控件:
当前页数(如第 10 页)
总条目数(4622 条)

支持输入页码跳转

每页可选择显示 10 条/20 条/50 条/100 条消息

适用于所有已适配的机型。
该功能用于报警规则配置,支持自定义接收方式与接收周期,通过极简交互实现精准消息推送,助力企业快速响应设备异常并提升运维效率。

点击【报警管理】→【消息设置】

勾选接收方式(当前仅支持站内消息)

| 选项 | 生效规则 |
|---|---|
| 每一次发生(默认) | 实时推送每次报警 |
| 每 1 小时 | 1 小时内同类型报警合并推送 1 次 |
| 每 8 小时 | 8 小时内合并推送 1 次 |
| 每一天 | 24 小时内合并推送 1 次 |
![]() |
适用于所有已适配的机型。
该功能功能通过实时监控 CPU、内存、存储及温度等关键指标,结合灵活阈值设置与连续周期判定策略,主动预警设备异常,精准规避故障风险,适用于工业设备、服务器集群及物联网终端的智能化运维场景。

左侧导航栏选择【报警管理】→【报警规则】

点击下拉框选择:
连续1/3/5/10/30个周期(1 周期=1 分钟)

点击数值输入框修改:
| 指标类型 | 数值范围 |
|---|---|
| CPU 使用率 | 50%-100% |
| 内存使用率 | 50%-100% |
| 存储使用率 | 50%-100% |
| CMOS 电池电压 | 2.2V-3.3V |
| CPU 温度(工智机) | 50-100℃ |
![]() |
点击开关按钮切换状态:
🔵 启⽤:符合条件时触发报警记录与消息推送 ⚪ 停⽤:不执⾏报警检测与推送
适用于所有已适配的机型。
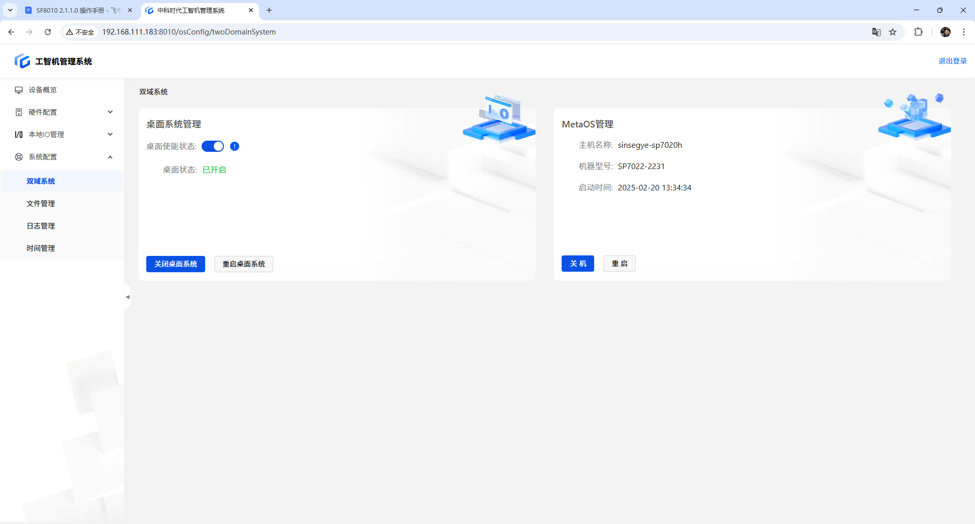
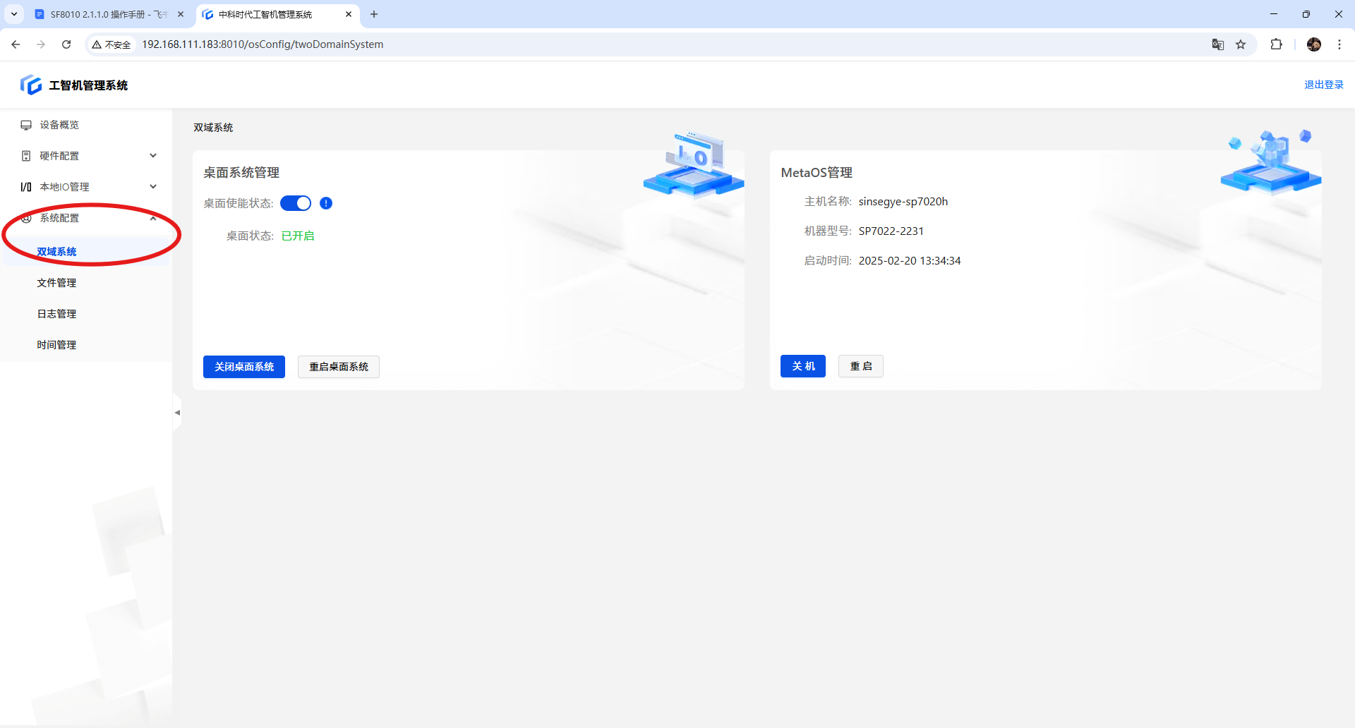
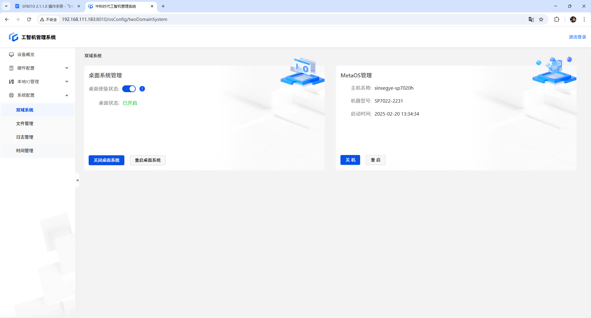
该功能用于管理实时域与非实时域(桌面)系统的开机、关机、重启操作,以及展示相关的状态和信息。

点击【系统配置】→【双域系统】,可以查看非实时域的运行状态、主机名称、机器型号、本次启动时间等相关信息。

a. 点击【重启桌面系统】按钮后,会弹出确认提示。点击【取消】按钮则不执行重启操作;点击【确认重启】将重启非实时域系统(桌面),实时域系统保持正常运行。

完成操作后,等待网页自动刷新桌面状态,避免多次重复点击按钮。
a. 点击【关闭桌面系统】按钮后,会弹出确认提示。点击【取消】按钮则不执行关机操作;点击【确认关闭】将关闭非实时域系统(桌面),实时域系统保持正常运行。

完成操作后,等待网页自动刷新桌面状态,避免多次重复点击按钮。
【关闭桌面系统】操作不会保留状态,若重启工智机,非实时域(桌面)将再次启动。
b. 等待非实时域系统(桌面)关闭后,桌面状态变为【已关闭】,并显示【启动桌面系统】按钮。

a. 点击【开启桌面系统】按钮后,会弹出两次确认提示。点击【取消】按钮则不执行启动操作;点击【确认开启】将启动已关闭的非实时域系统(桌面),实时域系统保持正常运行。

完成操作后,等待网页自动刷新桌面状态,避免多次重复点击按钮。
b. 等待非实时域系统(桌面)启动后,桌面状态变为【已开启】,并显示【关闭桌面系统】按钮和【重启桌面系统】按钮。

a. 点击【桌面使能状态】开关进行【关闭】操作后,会弹出确认提示。点击【取消】按钮则不执行关闭使能操作;点击【确认关闭】将永久关闭非实时域系统(桌面),在开启使能前不可使用。

完成操作后,等待网页自动刷新桌面状态,避免多次重复点击按钮。
【桌面使能】保留状态【关闭】后,若重启工智机,非实时域(桌面)将保持关闭状态,且不会自动启动。
b. 等待桌面使能关闭后,滑块将置灰,桌面状态变为【已关闭】,并隐藏【关闭桌面系统】、【重启桌面系统】和【启动桌面系统】按钮。

a. 点击【桌面使能】滑块进行【开启】操作后,会弹出确认提示。点击【取消】按钮则不执行开启使能操作;点击【确认开启】将启动非实时域系统(桌面),并支持对其进行开机、关机、重启操作。

完成操作后,等待网页自动刷新桌面状态,避免多次重复点击按钮。
【桌面使能】 保留状态【开启】后,若重启工智机,非实时域系统(桌面)将正常启动,并支持对其进行开机、关机和重启操作。
b. 等待桌面使能开启后,滑块将恢复开启状态,桌面状态变为【已开启】,并显示【关闭桌面系统】和【重启桌面系统】按钮。

点击【重启】按钮后,会弹出两次确认提示。点击【取消】按钮则不执行重启工智机操作;点击【确认重启】将重启整个工智机。

重启整个工智机后,网页会失去连接,待工智机完全启动后,需要手动刷新网页才能恢复正常使用。
点击【关机】按钮后,会弹出两次确认提示。点击【取消】按钮则不执行关机操作;点击【确认关机】将关闭整个工智机。

在开关非实时域系统过程中,不可点击【网口配置】、【PCIE 配置】、【内存配置】标签页。
重启整个工智机后,网页会失去连接,待工智机完全启动后,需要手动刷新网页才能恢复正常使用。
点击按钮后,耐心等待网页自动刷新桌面状态,避免多次重复点击按钮。
适用于所有已适配的机型。
提供实时域系统文件管理功能,支持目录浏览、文件操作(上传/下载/编辑/压缩)、权限管理、批量处理等操作。

点击【系统配置】→【文件管理】,可以查看实时域系统中的文件,默认显示在/home/sinsegye目录下。

刷新:刷新当前目录内容

a. 手动输入路径并按回车键跳转至指定目录。

b. 使用【<】按钮跳转至上级目录。

触发上传
点击【上传】按钮 → 选择【文件】或【文件夹】
支持拖拽文件/文件夹到界面触发上传

创建操作
点击【新建】→ 选择【新建文件】或【新建文件夹】
自动在列表首行插入条目:
名称:新建文件/新建文件夹(立即进入编辑状态)
权限:默认755
所有者:当前登录用户(如sinsegye)
重命名规则
全选与操作
勾选左下角【全选】→ 显示操作栏:
下载:打包下载选中内容(保留目录结构)
**...**:展开菜单(复制/剪切/删除/压缩/权限)

粘贴逻辑:
执行复制/剪切后,左下角显示【粘贴】按钮
切换目录后点击【粘贴】完成操作

分页设置
每页显示:50/100/500/1000/2000条
总条目数:显示在分页控件右侧(如共160条)

支持输入页码跳转

排序
支持根据【文件名】、【大小】、【修改时间】进行排序。点击排序箭头,排序模式可在以下三种方式之间切换:
倒序
正序
不排序

| 按钮 | 功能说明 |
|---|---|
| 下载 | 保存到本地下载目录 |
| 属性 | 显示文件类型、全路径(可复制)、大小、权限、时间戳等详细信息 |
| 更多∨ | 展开二级菜单(复制/剪切/删除/重命名/压缩/权限) |
![]() |
关键功能说明
删除:
- "删除文件后,该文件将迁移至文件回收站,如需彻底删除请前往文件回收站,是否继续操作?"
![]()
压缩:
支持格式:tar.gz/zip
可选操作:压缩到指定路径 或 压缩后直接下载

权限编辑:
可勾选所有者、用户组、公共三类权限,勾选后,下方“权限”处数字自动变更
也可通过下方的“权限”编辑数字,联动上方的选择框;
读 4 、写 2 、执行 1
“权限”数字,每一位最大 7,固定长度 3 位,每一位都存在为 0 的可能
所有者:下拉选择,可选当前操作系统内所有用户
子目录:勾选后,则代表当前文件夹及子文件夹、文件设置同样权限

文件夹大小需手动点击【计算】加载

适用于所有已适配的机型。
该功能用于查看和下载实时域系统中的相关日志文件。

点击【系统配置】 → 【日志管理】,可以查看实时域系统中的主要日志文件。

【System】:显示 kernel 日志。
【Service】:显示 daemon 日志。
【Runtime】:显示 RTE 日志。
【ALL】:显示所有日志文件。
a. 若要下载单个文件,选择需要下载的文件,点击对应的【下载】按钮即可。

b. 点击【下载】。
a. 若要同时下载多个文件,可以通过点击文件前的复选框,选择多个文件,然后通过顶部的【下载】按钮进行批量下载。

14.3.5 全部下载
a. 若要一次性下载所有文件,可以通过点击标题栏前的复选框,选择所有文件,然后通过顶部的【下载】按钮进行批量下载。

支持根据【日志名称】或【修改时间】进行排序。点击【箭头】按钮,可以切换排序模式:
倒序
正序
不排序

点击右上角【生成报告】

可在消息中心看到消息提示,根据消息提示中的路径可以去文件管理中下载报告

15.1.1 开启防火墙

15.1.2 关闭防火墙
弹窗提示确认操作风险

点击右上角【添加规则】

按提示输入规则信息,点击【确定】可以进行添加



适用于所有已适配的机型。
该功能用于修改实时域系统的时区、日期和时间设置。
点击左侧列表中的【系统配置】 → 【时间管理】,在当前页面可以查看系统时区、日期和时间,并提供【编辑】按钮进行修改。

时间设置不支持自动实时更新,需手动刷新页面以查看。
a. 点击【编辑】按钮后,您可以修改时区,根据现场需求选择合适的时区。
b. 完成配置修改后,点击【保存】按钮以使设置生效。

a. 点击【编辑】按钮后,您可以修改日期,根据实际需求选择所需日期。(点击【今天】可选择)
b。 使用下拉框中的'<<'或'>>'双箭头按年向前/后调整,使用'<'或'>'单箭头按月向前/后调整。
c. 完成日期修改后,点击【保存】按钮以使设置生效。

a. 点击【编辑】按钮后,您可以修改时间,根据实际需求选择相应的时间。
b. 在下拉框中选择所需时间,点击【确定】按钮以使设置生效。
c. 完成时间修改后,点击【保存】按钮以使设置生效。

时间不支持自动实时变化,需手动刷新页面以查看最新设置。
即使只修改了部分配置,最终生效的配置以页面上显示的时区、日期和时间为准,且必须点击确认保存更改。
在非生产环境下进行配置修改时。
软件中多数遇到的问题可以通过如下两种方式解决
a. 退出登录

b. 刷新
按【F12】进入如下界面

右键【刷新】按键选择【硬性重新加载】
